MyBatis核心类列表
概述🥖
MyBatis主要的核心类包括:SqlSessionFactoryBuilder,SqlSessionFactory,SqlSession,Executor,StatementHandler,ResultSetHandler。
SqlSessionFactoryBuilder🍿
- 每一个MyBatis的应用程序的入口是SqlSessionFactoryBuilder。它的作用是通过XML配置文件创建Configuration对象,然后通过build方法创建SqlSessionFactory对象。
public class App
{
public static void main(String[] args) throws Exception
{
// 读取mybatis-config.xml文件
InputStream inputStream = Resources.getResourceAsStream("mybatis-config.xml");
// 初始化mybatis,创建SqlSessionFactory类的实例
SqlSessionFactory sqlSessionFactory = new SqlSessionFactoryBuilder().build(inputStream);
// 创建Session实例
SqlSession session = sqlSessionFactory.openSession();
// 操作数据库方法一:获得xml映射文件中定义的操作语句
Person p = session.selectOne("cn.mybatis.mydemo.mapper.PersonMapper.selectPersonById", 1);
// 打印Peson对象
System.out.println(p);
// 操作数据库方法二:获得mapper接口的代理对象
PersonMapper pm = session.getMapper(PersonMapper.class);
// 直接调用接口的方法,查询id为1的Peson数据
Person p2 = pm.selectPersonById(1);
// 打印Peson对象
System.out.println(p2);
// 提交事务
session.commit();
// 关闭Session
session.close();
}
}
- 没有必要每次访问Mybatis就创建一次SqlSessionFactoryBuilder,通常的做法是创建一个全局的对象就可以了。示例程序如下:
private static SqlSessionFactoryBuilder sqlSessionFactoryBuilder;
private static SqlSessionFactory sqlSessionFactory;
private static void init() throws IOException
{
String resource = "mybatis-config.xml";
Reader reader = Resources.getResourceAsReader(resource);
sqlSessionFactoryBuilder = new SqlSessionFactoryBuilder();
sqlSessionFactory = sqlSessionFactoryBuilder.build(reader);
}
SqlSessionFactory🧂
- SqlSessionFactory的主要功能是创建SqlSession对象,和SqlSessionFactoryBuilder对象一样,没有必要每次访问Mybatis就创建一次SqlSessionFactory,通常的做法是创建一个全局的对象就可以了。
- SqlSessionFactory是线程安全的,它一旦被创建,应该在应用执行期间都存在。在应用运行期间不要重复创建多次,建议使用单例模式。
SqlSession🧈
SqlSession类的主要功能是完成一次数据库的访问和结果的映射,它类似于一次会话概念,顾命名为:SqlSession。
SqlSession类似于JDBC里面的Connection,Connection不是线程安全的,SqlSession也不是线程安全的。由于不是线程安全的,所以SqlSession对象的作用域需限制方法内。
SqlSession的默认实现类是DefaultSqlSession,它有两个必须配置的属性:Configuration和Executor。mybatis-config.xml中的配置,最后会解析xml成Configuration这个类。SqlSession对数据库的操作都是通过Executor来完成的。
SqlSession有一个重要的方法getMapper,顾名思义,这个方式是用来获取Mapper映射器的。
Executor🥟
- Executor对象在创建Configuration对象的时候创建,并且缓存在Configuration对象里。
- Executor对象的主要功能是调用StatementHandler访问数据库,并将查询结果存入缓存中(如果配置了缓存的话)。
StatementHandler🌯
- StatementHandler是真正访问数据库的地方,并调用ResultSetHandler处理查询结果。
ResultSetHandler🥓
- 处理查询结果。
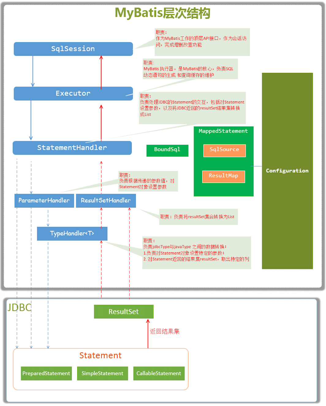
MyBatis核心类层次&职责🥨

SqlSession,作为MyBatis工作的主要顶层API,表示和数据库交互的会话,完成必要数据库增删改查功能
Executor,MyBatis执行器,是MyBatis调度的核心,负责SQL语句的生成和查询缓存的维护
StatementHandler,封装了JDBC Statement操作,负责对JDBC Statement的操作,如设置参数、将Statement结果集转换成List集合。
ParameterHandler,负责对用户传递的参数转换成JDBC Statement 所需要的参数
ResultSetHandler,负责将JDBC返回的ResultSet结果集对象转换成List类型的集合
TypeHandler,负责Java数据类型和JDBC数据类型之间的映射和转换
MappedStatement,MappedStatement维护了一条select|update|delete|insert节点的封装
SqlSource,负责根据用户传递的parameterObject,动态地生成SQL语句,将信息封装到BoundSql对象中,并返回
BoundSql,表示动态生成的SQL语句以及相应的参数信息
Configuration,MyBatis所有的配置信息都维持在Configuration对象之中